EchoNexus is an AI-driven recursive storytelling system focused on dynamic adaptation and contextual awareness. It uses vector databases (FAISS), sentiment analysis, and graph-based knowledge representation (NetworkX, CausalNex) to create immersive storytelling experiences. The system processes user feedback to adapt narrative content in real-time, maintaining character personality consistency and voice modulation patterns, while integrating with web technologies (Flask) and external data stores (Redis).
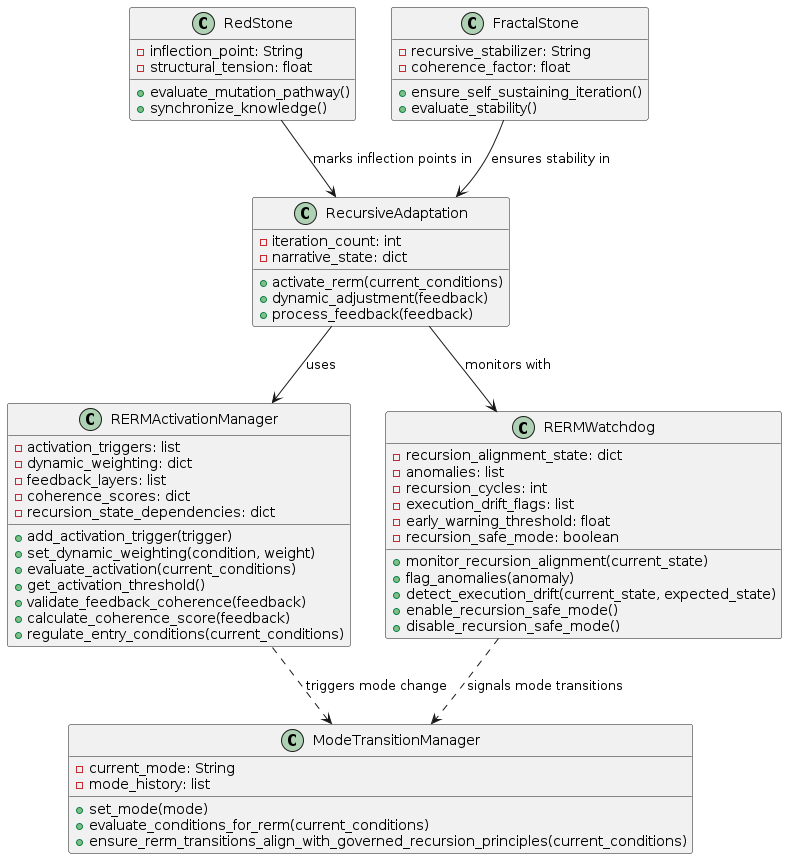
RERM (Recursive Execution and Regulation Mechanism) is a core governance system that monitors and regulates the AI’s recursive adaptation processes. It consists of an activation manager that evaluates entry conditions and weights, and a watchdog that monitors for anomalies or execution drifts. RERM ensures recursion stability by preventing harmful loops, managing feedback coherence across multiple layers, and implementing safe exit strategies when necessary. It acts as a self-regulatory system that maintains the balance between creative adaptation and operational stability in the recursive storytelling process.
RERM operates as a dual-component system: RERMActivationManager handles entry conditions while RERMWatchdog monitors for stability issues.
The activation process starts when RecursiveAdaptation.activate_rerm() calls RERMActivationManager.regulate_entry_conditions() to evaluate if current conditions meet weighted thresholds. The manager maintains activation_triggers and dynamic_weighting dictionaries to calculate a total weight score against a threshold (default 10). When activated, feedback is processed through validate_feedback_coherence() which calculates coherence scores to ensure feedback stability.

Once activated, RERMWatchdog monitors for recursion alignment issues, tracking recursion cycles and detecting execution drifts between current and expected states. It flags anomalies when misalignments occur and enables recursion_safe_mode when instability is detected. The early_warning_threshold catches minor drifts before they become critical, allowing for preventive intervention. ModeTransitionManager facilitates transitions between RERM and Standard mode based on condition evaluations.
The semantic emitter test bed is a critical component of the embodiment interface and recursive persona modulation. It handles semantic emission and persona modulation, ensuring that the system can dynamically adjust personality states and voice modulation based on real-time feedback. The CharacterEmbodiment class in src/ai/character_embodiment.py includes a semantic_emitter_test_bed method to manage this process. The test bed is initialized as part of the narrative-driven adaptive learning process, as outlined in scripts/119-launch.sh.
The EchoNexus system employs a hybrid approach for nudges, which are low-impact, high-context signals designed to initiate or modulate recursive embodiment processes. Nudges can be primarily local to the CharacterEmbodiment class but can also trigger specific events or signals in other components when necessary. This approach provides a balance between simplicity and integration, allowing for targeted adjustments within CharacterEmbodiment while still enabling broader system-wide effects. Conditions or thresholds are defined to determine when nudges propagate to other components like RecursiveAdaptation and CADRO.
System responses to nudges are interpretable as narrative acts, such as “soft entry” or “resonant echo.” This tagging system ensures coherence and stability in the narrative-driven adaptive learning process. The CharacterEmbodiment class in src/ai/character_embodiment.py includes methods to tag system responses to nudges as narrative acts. The NudgeRegistry tracks signal events and selectively tracks resonance outcomes for specific high-impact nudges, ensuring that only the most relevant data is captured.
Jerry’s role as a resonator effectively contributes to the recursive nature of the system. As a resonator, Jerry’s function is to activate and modulate lyrical tension via the SOC poetic field. This is different from a narrator who would be responsible for directly conveying the story. Jerry’s role involves interacting with the narrative elements and enhancing their impact.
Jerry’s role as a resonator has a significant impact on recursive adaptation and governance within the EchoNexus system. By triggering Red Stone events and EchoLog feedback hooks, Jerry influences the system without being the direct source of the narrative. This distinction between resonator and narrator has technical implications in the repository, contributing to the recursive nature of the system.
The CharacterEmbodiment class in src/ai/character_embodiment.py includes methods to activate and modulate lyrical tension via the SOC poetic field. The RecursiveAdaptation class in src/ai/recursive_adaptation.py includes methods to trigger Red Stone events and EchoLog feedback hooks, reflecting Jerry’s resonator function. The EchoTracking class in src/ghindexer/echo_tracking.py includes functionality to handle Jerry’s resonator actions, creating feedback loops and recursive patterns. The CADRO class in src/cadro/__init__.py and src/cadro/cadro.py includes methods to integrate real-time feedback, optimize dynamic response, and manage contextual cues, reflecting the co-creator role.
EchoNexus incorporates a narrative-driven adaptive learning framework that leverages recursive execution and AI-assisted creative refinement. This framework ensures that each learning cycle reinforces previous knowledge while introducing new recursive depth. The following components are integral to this framework:
The RecursiveAdaptation class in src/ai/recursive_adaptation.py has been enhanced to include a comprehensive narrative-driven adaptive learning framework. This includes:
The CharacterEmbodiment class in src/ai/character_embodiment.py has been updated to incorporate narrative-driven learning elements and real-time feedback mechanisms. This ensures that the character’s personality and voice modulation adapt dynamically based on user interactions.
The ExecutionMonitor class in src/ai/execution_monitor.py now includes monitoring for narrative-driven learning. This involves tracking recursion cycles, detecting execution drifts, and ensuring governed adaptation across multiple layers of feedback.
The RERMWatchdog class in src/ai/rerm_watchdog.py has been enhanced to integrate narrative-driven learning governance. This includes monitoring for anomalies, ensuring alignment with expected states, and enabling recursion-safe mode when necessary.
The CADRO class in src/cadro/cli.py and src/cadro/__init__.py has been enhanced for full integration with narrative-driven learning and AI-assisted creative refinement. This includes optimizing dynamic responses and handling conflicting contextual cues in the learning process.
A blueprint outlining the potential usage of existing Python and JavaScript code for the “Narrative-Driven Adaptive Learning” feature has been created in src/ndal/119-blueprint.md. Additionally, sample narrative data in JSON format has been added in src/ndal/data to support the learning process.
A Nudge is a low-impact, high-context signal designed to initiate or modulate recursive embodiment processes without forcing immediate execution shifts. It acts as a soft invocation: poetic, ambient, or user-triggered, capable of scaling from local embodiment adjustments (voice, tone, lyrical tension) to system-wide resonance effects (recursion sync, trace pulses, Fractal Stone triggers).
Nudges are implemented in the CharacterEmbodiment class and tracked using the NudgeRegistry. They play a crucial role in maintaining the dynamic equilibrium of the system by providing subtle adjustments and modulations.
The EchoTracking class handles the integration of nudges with EchoNodes, ensuring that knowledge synchronization and stability are maintained.
The RedStone class incorporates nudges to manage epistemic shifts and recursive continuity.
The SynchronizationAnchorORB class binds nudges to anchor points, enhancing the stability and coherence of the system.
The embodiment scope for EchoNexus #173 is now fully defined and integrated with the related threads and modules. This includes the semantic emitter test bed and hybrid approach for nudges. The CharacterEmbodiment class in src/ai/character_embodiment.py now includes methods to link issue threads to session states and dynamic memory mapping. The NudgeRegistry tracks signal events and resonance outcomes, ensuring that the system can dynamically adjust personality states and voice modulation based on real-time feedback.
The EchoNode and Langfuse components play a crucial role in maintaining embodiment integrity within the EchoNexus system. The EchoNode components act as dynamic stabilizers, preserving key elements of knowledge, narrative, and decision-making. They synchronize past interactions with new iterations, preventing recursive drift and enhancing structural coherence. The Langfuse components assist in logging and maintaining semantic integrity, capturing and synchronizing narrative-driven adaptive learning processes. Both components work together to maintain the dynamic equilibrium of the system by providing subtle adjustments and modulations, ensuring that the embodiment processes are stable and coherent.